物联网数据管道与MQTT,NIFI和InfluxDB
1. 简介
在本教程中,我们将了解为 IoT 应用程序创建数据管道时需要什么。
在此过程中,我们将了解物联网架构的特点,并了解如何利用 MQTT 代理、NiFi 和 InfluxDB 等不同工具为物联网应用程序构建高度可扩展的数据管道。
2. 物联网及其架构
首先,让我们了解一些基本概念并了解 IoT 应用程序的一般架构。
2.1. 什么是物联网?
物联网(IoT)泛指物理对象的网络,称为“事物”。例如,事物可以包括从常见的家用物品(如灯泡)到复杂的工业设备。通过这个网络,我们可以将各种传感器和执行器连接到互联网以交换数据:
现在,我们可以在非常不同的环境中部署东西——例如,环境可以是我们的家,也可以是完全不同的东西,比如一辆移动的货车。但是,我们不能对这些东西可用的电源和网络的质量做出任何假设。因此,这对物联网应用提出了独特的要求。
2.2. 物联网架构简介
典型的物联网架构通常将自身构建为四个不同的层。让我们了解数据实际上是如何流经这些层的:
首先,传感层主要由从环境中收集测量值的传感器组成。然后,网络层帮助聚合原始数据并通过 Internet 发送以进行处理。此外,数据处理层过滤原始数据并生成早期分析。最后,应用层利用强大的数据处理能力,对数据进行更深层次的分析和管理。
3. MQTT、NiFi、InfluxDB简介
现在,让我们来看看我们今天在物联网设置中广泛使用的一些产品。这些都提供了一些独特的功能,使其适合物联网应用程序的数据需求。
3.1. MQTT
消息队列遥测传输 (MQTT) 是一种轻量级的发布-订阅网络协议。它现在是OASIS 和ISO 标准 。IBM 最初开发它是为了在设备之间传输消息。MQTT 适用于内存、网络带宽和电源稀缺的受限环境。
MQTT遵循客户端-服务器模型,其中不同的组件可以充当客户端并通过 TCP 连接到服务器。我们将此服务器称为 MQTT 代理。客户端可以将消息发布到称为主题的地址。他们还可以订阅主题并接收发布到该主题的所有消息。
在典型的物联网设置中,传感器可以将温度等测量值发布到 MQTT 代理,上游数据处理系统可以订阅这些主题以接收数据:
正如我们所见,MQTT 中的主题是分层的。系统可以通过使用通配符轻松订阅整个主题层次结构。
MQTT支持三个级别的服务质量 (QoS)。这些是“最多交付一次”、“至少交付一次”和“仅交付一次”。QoS 定义了客户端和服务器之间的协议级别。每个客户都可以选择适合其环境的服务级别。
客户端还可以请求代理在发布时保留消息。在某些设置中,MQTT 代理可能需要客户端的用户名和密码身份验证才能连接。此外,出于隐私考虑,可以使用 SSL/TLS 对 TCP 连接进行加密。
有几个MQTT 代理实现和客户端库可供使用,例如HiveMQ 、Mosquitto 和Paho MQTT 。我们将在本教程的示例中使用 Mosquitto。Mosquitto 是 Eclipse Foundation 的一部分,我们可以轻松地将其安装在 Raspberry Pi 或 Arduino 等板上。
3.2. Apache NiFi
Apache NiFi 最初由 NSA 开发为 NiagaraFiles。它**促进了系统之间数据流的自动化和管理,**并基于将应用程序定义为黑盒进程网络的基于流的编程模型 。
让我们先了解一些基本概念。在 NiFi 中通过系统移动的对象称为 FlowFile。FlowFile 处理器实际上执行有用的工作,例如 FlowFiles 的路由、转换和中介。FlowFile 处理器通过 Connections 连接。
进程组是一种将组件组合在一起以在 NiFi 中组织数据流的机制。进程组可以通过输入端口接收数据并通过输出端口发送数据。远程进程组 (RPG) 提供了一种向 NiFi 的远程实例发送数据或从其接收数据的机制。
现在,有了这些知识,让我们来看看 NiFi 架构:
NiFi 是一个基于 Java 的程序,在 JVM 中运行多个组件。Web-server 是托管命令和控制 API 的组件。Flow Controller 是 NiFi 的核心组件,它管理扩展接收资源执行的时间表。扩展允许 NiFi 可扩展并支持与不同系统的集成。
NiFi 跟踪 FlowFile 存储库中 FlowFile 的状态。FlowFile 的实际内容字节驻留在内容存储库中。最后,与 FlowFile 相关的出处事件数据驻留在出处存储库中。
由于从源头收集数据可能需要更小的足迹和低资源消耗,NiFi 有一个名为MiNiFi 的子项目。**MiNiFi 为 NiFi 提供了一种补充数据收集方法,**并通过站点到站点 (S2S) 协议轻松与 NiFi 集成:
此外,它还可以通过MiNiFi 命令和控制 (C2) 协议对代理进行集中管理。此外,它通过生成完整的监管链信息来帮助建立数据来源。
3.3. InfluxDB
InfluxDB 是一个用 Go 编写并由InfluxData开发 的时间序列数据库。它专为时间序列数据的快速和高可用性存储和检索而设计。这特别适用于处理应用程序指标、物联网传感器数据和实时分析。
首先,InfluxDB 中的数据是按时间序列组织的。时间序列可以包含零个或多个点。一个点代表一个单一的数据记录,它有四个组成部分——测量、标签集、字段集和时间戳:
首先,时间戳显示与特定点关联的 UTC 日期和时间。字段集由一个或多个字段键和字段值对组成。他们用一个点的标签捕获实际数据。同样,标签集由标签键和标签值对组成,但它们是可选的。它们基本上充当点的元数据,并且可以为更快的查询响应建立索引。
测量充当标签集、字段集和时间戳的容器。此外,InfluxDB 中的每个点都可以有一个与之关联的保留策略。保留策略描述了 InfluxDB 将保留数据多长时间以及它将通过复制创建多少副本。
最后,数据库充当用户、保留策略、连续查询和时间序列数据的逻辑容器。我们可以将 InfluxDB 中的数据库理解为与传统的关系数据库大致相似。
此外,InfluxDB 是 InfluxData 平台的一部分,该平台提供了其他几种产品来有效地处理时间序列数据。InfluxData 现在将其作为开源平台 InfluxDB OSS 2.0 和商业产品 InfluxDB Cloud 提供:
除了 InfluxDB,该平台还包括Chronograf ,它为 InfluxData 平台提供了一个完整的接口。此外,它还包括Telegraf ,一个用于收集和报告指标和事件的代理。最后,还有Kapacitor ,一个实时流数据处理引擎。
4. 亲身体验物联网数据管道
现在,我们已经掌握了足够的基础,可以一起使用这些产品来为我们的 IoT 应用程序创建数据管道。在本教程中,我们假设我们正在从多个城市的多个**观测站收集与空气质量相关的测量值。**例如,测量包括地面臭氧、一氧化碳、二氧化硫、二氧化氮和气溶胶。
4.1. 设置基础架构
首先,我们假设一个城市的每个气象站都配备了所有的传感设备。此外,这些传感器连接到 Raspberry Pi 之类的电路板上,以收集模拟数据并将其数字化。该板连接到无线以向上游发送原始测量值:
区域控制站从城市中的所有气象站收集数据。我们可以将这些数据汇总并输入到一些本地分析引擎中,以获得更快的洞察力。来自所有区域控制中心的过滤数据被发送到中央指挥中心,该中心主要托管在云中。
4.2. 创建物联网架构
现在,我们已准备好为我们简单的空气质量应用程序设计物联网架构。我们将在这里使用 MQTT 代理、MiNiFi Java 代理、NiFi 和 InfluxDB:
如我们所见,我们在气象站站点上使用 Mosquitto MQTT 代理和 MiNiFi Java 代理。在区域控制中心,我们使用 NiFi 服务器来聚合和路由数据。最后,我们使用 InfluxDB 在命令中心级别存储测量值。
4.3. 执行安装
在像 Raspberry Pi 这样的板上安装 Mosquitto MQTT 代理和 MiNiFi Java 代理非常容易。但是,对于本教程,我们将它们安装在我们的本地机器上。
Eclipse Mosquito的官方下载页面 提供了多个平台的二进制文件。安装后,从安装目录启动 Mosquitto 非常简单:
net start mosquitto
此外,NiFi 二进制文件也可以 从其官方网站下载。我们必须将下载的存档解压缩到合适的目录中。由于 MiNiFi 将使用站点到站点协议连接到 NiFi,因此我们必须在 NIFI_HOME/conf/nifi.properties 中指定站点到站点输入套接字端口:
# Site to Site properties
nifi.remote.input.host=
nifi.remote.input.secure=false
nifi.remote.input.socket.port=1026
nifi.remote.input.http.enabled=true
nifi.remote.input.http.transaction.ttl=30 sec
然后,我们可以启动 NiFi:
<NIFI_HOME>/bin/run-nifi.bat
同样,可以从官方网站下载 Java 或 C++ MiNiFi 代理和工具包二进制文件。同样,我们必须将档案提取到合适的目录中。
默认情况下, MiNiFi 带有非常少的处理器集。由于我们将使用来自 MQTT 的数据,我们必须将 MQTT 处理器复制到 MINIFI_HOME/lib 目录中。这些作为 NiFi 存档 (NAR) 文件捆绑在一起,可以位于 NIFI_HOME/lib 目录中:
COPY <NIFI_HOME>/lib/nifi-mqtt-nar-x.x.x.nar <MINIFI_HOME>/lib/nifi-mqtt-nar-x.x.x.nar
然后我们可以启动 MiNiFi 代理:
<MINIFI_HOME>/bin/run-minifi.bat
最后,我们可以从官网下载 InfluxDB 的开源版本。和以前一样,我们可以提取存档并使用简单的命令启动 InfluxDB:
<INFLUXDB_HOME>/influxd.exe
我们应该保留所有其他配置,包括端口,作为本教程的默认设置。这结束了我们本地机器上的安装和设置。
4.4. 定义 NiFi 数据流
现在,我们准备好定义我们的数据流了。NiFi提供了一个易于使用的界面来创建和监控数据流。这可以通过 URL http://localhost:8080/nifi 访问。
首先,我们将定义将在 NiFi 服务器上运行的主要数据流:
在这里,我们可以看到,我们已经定义了一个输入端口,它将接收来自 MiNiFi 代理的数据。它进一步通过连接将数据发送到负责将数据存储在 InfluxDB 中的PutInfluxDB 处理器。在这个处理器的配置中,我们定义了 InfluxDB 的连接 URL 和我们想要发送数据的数据库名称。
4.5. 定义 MiNiFi 数据流
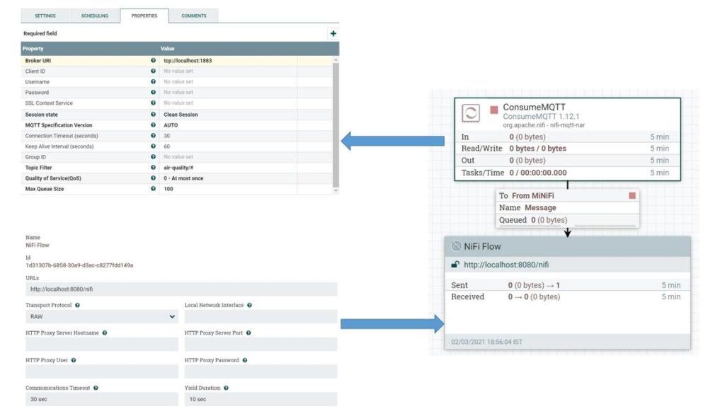
接下来,我们将定义将在 MiNiFi 代理上运行的数据流。我们将使用 NiFi 的相同用户界面并将数据流导出为模板,以在 MiNiFi 代理中进行配置。让我们定义 MiNiFi 代理的数据流:
在这里,我们定义了负责从 MQTT 代理获取数据的ConsumeMQTT 处理器。我们在属性中提供了代理 URI 以及主题过滤器。我们正在从层次结构air-quality下定义的所有主题中提取数据。
我们还定义了一个远程进程组并将其连接到 ConcumeMQTT 处理器。远程进程组负责通过站点到站点协议将数据推送到 NiFi。
我们可以将此数据流保存为模板并将其下载为 XML 文件。让我们将此文件命名为config.xml。现在,我们可以使用转换器工具包 将此模板从 XML 转换为 YAML,MiNiFi 代理使用它:
<MINIFI_TOOLKIT_HOME>/bin/config.bat transform config.xml config.yml
这将为我们提供config.yml文件,我们必须在其中手动添加 NiFi 服务器的主机和端口:
Input Ports:
- id: 19442f9d-aead-3569-b94c-1ad397e8291c
name: From MiNiFi
comment: ''
max concurrent tasks: 1
use compression: false
Properties: # Deviates from spec and will later be removed when this is autonegotiated
Port: 1026
Host Name: localhost
我们现在可以将此文件放在目录 MINIFI_HOME/conf 中,替换可能已经存在的文件。在此之后我们将不得不重新启动 MiNiFi 代理。
在这里,我们做了大量的手动工作来创建数据流并在 MiNiFi 代理中对其进行配置。这对于在远程位置可能存在数百个代理的现实场景是不切实际的。然而,正如我们之前看到的,我们可以通过使用 MiNiFi C2 服务器来自动执行此操作。但这不在本教程的范围内。
4.6. 测试数据管道
最后,我们准备好测试我们的数据管道了!由于我们没有使用真实传感器的自由,我们将创建一个小型模拟。我们将使用一个小型 Java 程序生成传感器数据:
class Sensor implements Callable<Boolean> {
String city;
String station;
String pollutant;
String topic;
Sensor(String city, String station, String pollutant, String topic) {
this.city = city;
this.station = station;
this.pollutant = pollutant;
this.topic = topic;
}
@Override
public Boolean call() throws Exception {
MqttClient publisher = new MqttClient(
"tcp://localhost:1883", UUID.randomUUID().toString());
MqttConnectOptions options = new MqttConnectOptions();
options.setAutomaticReconnect(true);
options.setCleanSession(true);
options.setConnectionTimeout(10);
publisher.connect(options);
IntStream.range(0, 10).forEach(i -> {
String payload = String.format("%1$s,city=%2$s,station=%3$s value=%4$04.2f",
pollutant,
city,
station,
ThreadLocalRandom.current().nextDouble(0, 100));
MqttMessage message = new MqttMessage(payload.getBytes());
message.setQos(0);
message.setRetained(true);
try {
publisher.publish(topic, message);
Thread.sleep(1000);
} catch (MqttException | InterruptedException e) {
e.printStackTrace();
}
});
return true;
}
}
在这里,我们使用Eclipse Paho Java 客户端 向 MQTT 代理生成消息。我们可以添加任意数量的传感器来创建我们的模拟:
ExecutorService executorService = Executors.newCachedThreadPool();
List<Callable<Boolean>> sensors = Arrays.asList(
new Simulation.Sensor("london", "central", "ozone", "air-quality/ozone"),
new Simulation.Sensor("london", "central", "co", "air-quality/co"),
new Simulation.Sensor("london", "central", "so2", "air-quality/so2"),
new Simulation.Sensor("london", "central", "no2", "air-quality/no2"),
new Simulation.Sensor("london", "central", "aerosols", "air-quality/aerosols"));
List<Future<Boolean>> futures = executorService.invokeAll(sensors);
如果一切正常,我们将能够在 InfluxDB 数据库中查询我们的数据:
例如,我们可以在“空气质量”数据库中看到所有属于测量“臭氧”的点。
Coding Man










